FTX поддержит запуск Euro Coin на Solana, команда Ethereum поделилась планами развития проекта, Meta готовится к увольнению части сотрудников – эти и другие новости утра 7 ноября в нашем обзоре
Поведение криптовалют – лидеров капитализации
Биткоин (BTC), по данным ресурса CoinMarketCap, начал понедельник с падения, которое перешло в коррекцию. По состоянию на 05:45 (МСК), криптовалюта торгуется по $20 996 (1 токен в рублях – ₽1,301,043). Минимум биткоина за 24 часа – $20 860, максимум – $21 283.
Отслеживать курс биткоина в рублях можно по ссылке.
Вторая по капитализации криптовалюта Ethereum начала понедельник с небольшого роста. По состоянию на момент написания обзора, монета торгуется по $1593 (1 токен в рублях – ₽98,713).
В топ-10 самых капитализированных криптовалют все монеты, за исключением ряда стейблкоинов, теряли в цене в рамках 24 часов. Наибольшие потери за сутки зафиксированы у Solana (-8,07%). В рамках недели активнее других терял в цене Dogecoin (-1,09%). Лучший результат за последние 7 дней зафиксирован у BNB (+10,31%).
В топ-100 самых капитализированных криптовалют лучший результат за сутки зафиксирован у Polygon (+6.86%), за неделю – у Arweave (+41.51%). В течение последних 24 часов активнее других терял в цене Solana (-8.09%). Наибольшие потери за неделю зафиксированы у Klaytn (-18.26%).
Получайте свежие новости криптовалют при помощи нашего Telegram-канала
Главные новости криптовалют утра 7 ноября
- Разработчик платежных решений, эмитент одного из самых капитализированных стейблкоинов USD Coin (USDC) – технологическая компания Circle – представит Solana-версию своей «стабильной монеты» Euro Coin, курс которой привязан к евро. Детали инициативы появились в блоге организации.
Разработчики планируют представить версию Euro Coin на Solana в первой половине 2023 года. В блоге говорится о том, что одними из первых проект поддержала команда криптобиржи FTX. На фоне запуска новой версии «стабильной монеты» пользователи торговой платформы получат доступ к проведению операций с ней.
Solana-версия стейблкоина, по словам авторов инициативы, откроет участникам рынка доступ к мгновенным расчетам на базе нового блокчейна, который превосходит по скорости своего ближайшего конкурента – Ethereum. Напомним, классический Euro Coin работает на базе ETH-стандарта ERC-20. При этом Solana уступает Ethereum в вопросах безопасности и стабильности работы сети.
Читайте также: Стоит ли закупать евро-стейблкоины на фоне паритета валюты ЕС с долларом США
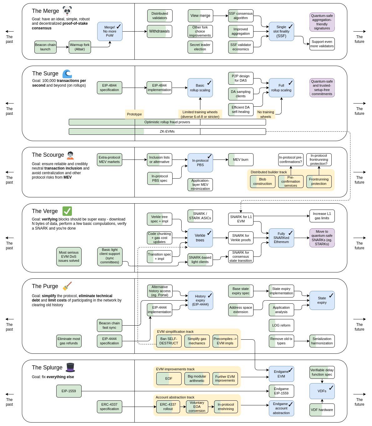
- Сооснователь Ethereum Виталик Бутерин опубликовал доработанную дорожную карту проекта. После переезда с крайне энергозатратного PoW на более экологичный PoS-алгоритм разработчики сконцентрировали внимание на повышении децентрализации и устранении рисков от невидимого налога – Maximal extractable value (MEV). Схема подразумевает возможность получения майнерами дополнительной прибыли через включение или исключение по своему усмотрению транзакций в создаваемых ими блоках, либо перемену порядка транзакций. Команда Ethereum хочет решить проблему в рамках нового апгрейда The Scourge.
Также разработчики хотят упростить процесс верификации блоков и самого протокола, повысить пропускную способность сети в решениях по масштабируемости Ethereum. Еще одна цель – снизить издержки для пользователей.
- Признанная в РФ экстремистской компания Meta готовится сократить тысячи сотрудников на этой неделе. Об этом пишет The Wall Street Journal.
По данным СМИ, детали сокращения станут известны в среду, 9 ноября 2022 года. Решение об увольнении части штата было принято на фоне выхода негативного отчета Meta за третий квартал.
Читайте также: В Meta готовятся к «существенным» убыткам из-за разработки метавселенной
Напомним, ранее редакция BeInCrypto собрала в одном обзоре главные новости криптовалют за неделю 31 октября-6 ноября.





